Skip to main content
应凯智造-知识库
View All
Search
Shelves
Books
Log in
Info
Content
Books
FB地板智造
仓库管理模块
领用部门
领用部门
功能概述
统一管理企业内部所有可能领用物料的部门信息,用于成本归集和权限控制。
核心功能
维护部门档案:部门代码、名称。
与财务模块的成本中心关联,确保领料成本能准确核算到具体部门。
操作流程
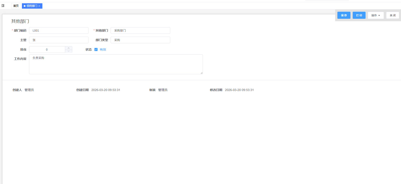
1、部门信息
1.1、新建部门信息
路径:“仓库”模块下的“领用部门”
输入:点击“添加”,填写编码和名称等信息
确认:完成后点击上方“保存”,仓库建立完成
1.2、界面如下图所示:
Enter section select mode
Previous
库位设置
Next
出入库单
No Comments
Back to top
No Comments