Skip to main content
应凯智造-知识库
View All
Search
Shelves
Books
Log in
Info
Content
Books
FB地板智造
生产管理模块
车间定义
车间定义
功能概述
建立企业的生产组织架构,是资源分配和任务派工的逻辑单元。
核心功能
定义生产车间、生产线或工作中心,并关联其资源(设备、人员)。
操作流程
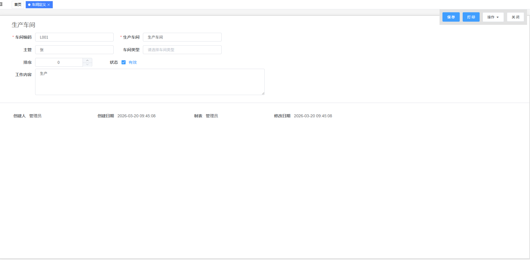
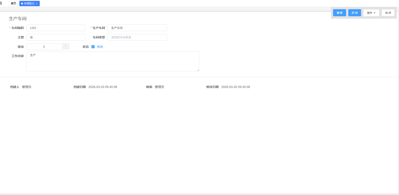
1、车间定义
1.1、新建车间定义
路径:“生产”模块下的“车间定义”
输入:点击上方“添加”,填写“编码”和“车间名称”
确认:完成后点击右上方“保存”,建立完成
1.2、界面如下图所示:
Enter section select mode
Previous
过数角色
Next
生产工段
No Comments
Back to top
No Comments